
DBeaver Community Edition是免费提供给给广大用户们使用的非常多的人都在使用人用的一款数据库管理工具,源码开放,兼容多个数据库系统,包括 MySQL、PostgreSQL等,还提供了数据查看器、数据库结构设计器、SQL编辑器、实体图查看器、数据库权限管理以及数据迁移/导出等功能。
软件特色
兼容多个数据库系统
不管您选择连接哪个数据库,例如 MySQL,Firebird,MS Access,PostgreSQL,SQLite或DB2,该应用程序都支持多个连接,因此您可以轻松地管理和组织表,视图,触发器和过程。
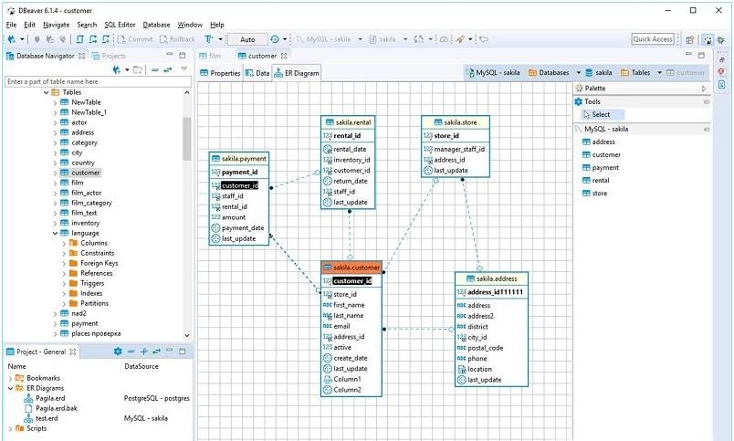
首次启动 DBeaver 时,可以选择一种新的连接类型,然后指定允许您连接到所选数据库的信息。之后,位于应用程序左窗格中的“数据库导航器”面板将显示所有可用数据库以及它们的触发器,索引和表。
如果选择一个表,则可以查看有关该表的常规详细信息,例如列,外键,使用的触发器,分区甚至DDL语法(用于定义数据结构,尤其是数据库模式)。
轻松创建 SQL 脚本
通过“项目”面板,您可以查看所有可用的连接以及创建的脚本。此外,还可以通过使用从“SQL编辑器”菜单中的合适的选择创建新的 SQL 脚本。
通过访问“数据库”菜单,您可以添加新连接,将事务处理模式更改为“可序列化”,“可重复读取”或“已提交读取”。另外,您可以使用“驱动器管理器”选项来管理每个数据库的 ODBC 驱动程序。这样,您可以指定驱动程序名称,选择其类别,设置其示例 URL 地址,然后添加新库。这样的驱动器充当应用程序和 DBMS 之间的转换层,因此您可以轻松地连接到特定的数据库。
作为便携式非常实用程序,您可以随身携带该应用程序,无论它在可移动驱动器上何时何地,都可以在任何计算机上使用。因此,它不会创建注册表项,您只需删除其包含的文件夹即可将其删除。
总结起来,在管理从简单到复杂的多个数据库连接,触发器,过程和视图以及执行SQL脚本时,DBeaver 被证明是一种稳定有效的解决方案。

软件功能
数据查看器
数据库结构设计器
实体图查看器
SQL编辑器
空间数据查看器
数据库权限管理
数据迁移
数据导出
软件测评
DBeaver Community Edition能够帮助用户轻松管理多个SQL数据库,创建新的 SQL 脚本,并且支持多种数据库的链接,是非常多的人都在使用人用的一款简单可靠的数据库管理工具。
以上就是数据库管理工具DBeaver Community Edition的全部内容了,万能驱动网为您提供最好用的软件,为您带来最新的游戏!

版权声明:数据库管理工具DBeaver Community Edition所展示的资源内容均来自于第三方用户上传分享,您所下载的资源内容仅供个人学习交流使用,严禁用于商业用途,软件的著作权归原作者所有,如果有侵犯您的权利,请来信告知,我们将及时撤销。
软件下载信息清单:
| 软件名称 | 发布日期 | 文件大小 | 下载文件名 |
|---|---|---|---|
| 数据库管理工具DBeaver Community Edition安装包 | 2026年4月3日 | 109.01MB | ce21.3.0x8664setup.zip |
软件评论